In this blog post, let’s learn about the error message “126 – Invalid pseudocolumn “%.*ls”.” in Microsoft SQL Server, the reason why it appears and the solution to fix it.
SQL Server Error Message
126 – Invalid pseudocolumn “%.*ls”.
Reason for the Error
The SQL Server Error Msg 126 – Invalid pseudocolumn “%.*ls” occurs when you try to reference an invalid or non-existing pseudocolumn in a SQL query.
A pseudocolumn is a column that does not actually exist in a table but is available in SQL Server as a virtual column. These columns provide metadata or statistical information about the query result or other SQL Server functions. Some examples of pseudocolumns in SQL Server include @@ROWCOUNT, @@IDENTITY, @@SPID, and @@ERROR.
For instance, consider the following query in the AdventureWorks table
/****** Script for SelectTopNRows command from SSMS ******/
SELECT TOP (1000) [DepartmentID]
,[Name]
,[GroupName]
,[ModifiedDate], $ROWCOUNT
FROM [AdventureWorks2019].[HumanResources].[Department]In this query, “$ROWCOUNT” is not a valid pseudocolumn name, and SQL Server will return the error message “Invalid pseudocolumn ‘%.*ls'” indicating that the pseudocolumn is not recognized.

Solution
To fix the issue, you need to use a valid pseudocolumn name or replace the pseudocolumn with an appropriate column name from the table.
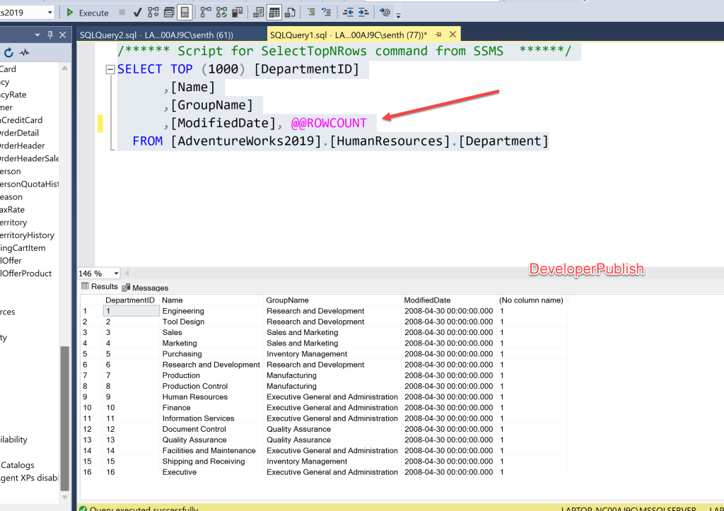
For example, you can replace the invalid pseudocolumn with a valid pseudocolumn such as @@ROWCOUNT as follows:
/****** Script for SelectTopNRows command from SSMS ******/
SELECT TOP (1000) [DepartmentID]
,[Name]
,[GroupName]
,[ModifiedDate], @@ROWCOUNT
FROM [AdventureWorks2019].[HumanResources].[Department]

Leave a Review